2018前端后端学习路径
Modern Backend Developer in 2018
后端语言学习路径
Modern Backend Developer in 2018

选择一门语言
写入门实践代码 —— 用最简单的方式最快的学习去实践如何写
学习包管理工具 —— python pip。 基本上每种语言都有包管理工具
了解语言的开发标准和开发规范 —— 比如python的PEP8或者black
自己写一些包或者去给一些包做分支 —— 可以自己写一些包去开源,做好之后可以给一些开源软件贡献代码
学习测试 —— 给自己的项目做单元测试和集成测试
写测试用例并使用到实践当中
学习关系数据库 —— 学习使用一种关系数据库
实践实践 —— 使用学到的所有东西创建一个应用,例如blog等
学习一个框架
学习一个NoSQL数据库 —— MongoDB
学习缓存 —— redis或者memcache
创建RestfulAPI
Authentication 鉴权方式
学习消息队列 —— 知道为什么要使用消息队列,怎么使用
学习一个搜索引擎 —— ElasticSearch、sola
学习怎么使用docker
学习如何使用WebServer
学习如何使用Web Socket
学习 GraphQL
学习 Graph Database
学习其他部分 —— profilling, Static Analyse, DDD, SOAP 等等
持续学习
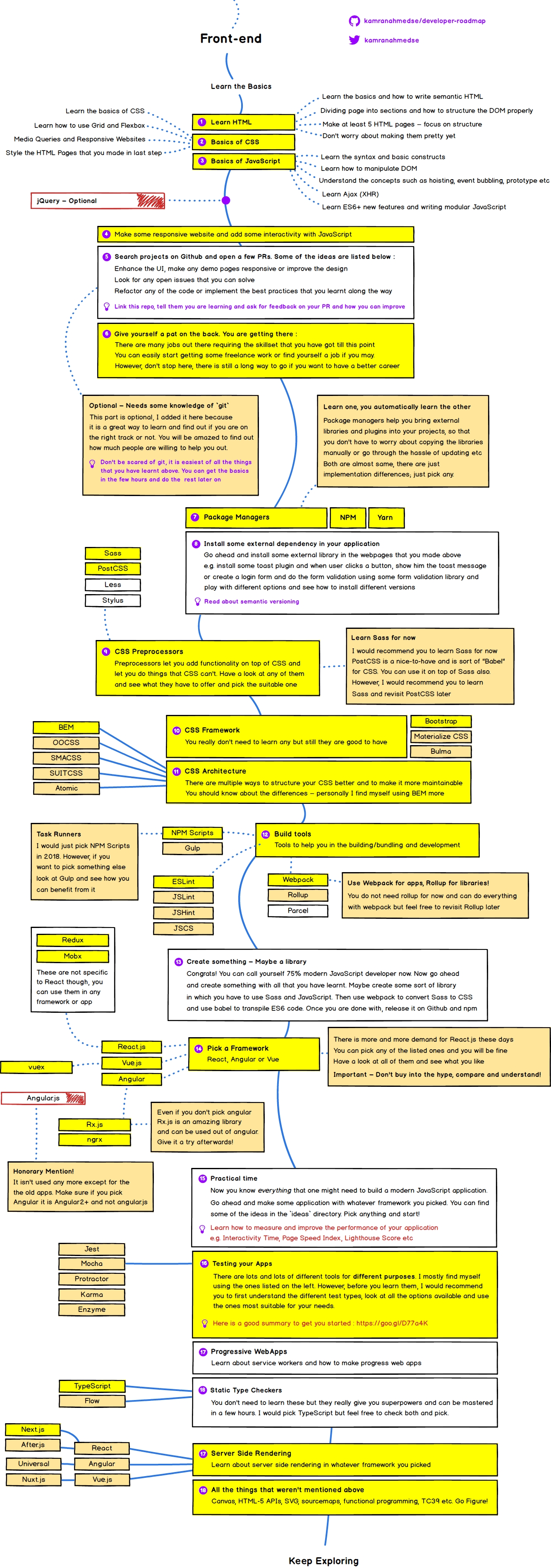
前端学习路径
Modern Frontend Developer in 2018

学习HTML
CSS基础
Javascript基础
使用javascript做一些交互式网站和一些简单的交互
在github上面找一个开源项目并提一些SR需求
为自己找一个合适职业
包管理 —— npm、yarn
为你的应用装一些第三方依赖
CSS 预处理组件 —— Sass Less等
学习CSS框架 —— Bootstrap
CSS架构 —— BEM
构建工具 —— webpack、NPM Scripts、 Gulp
做点东西 —— 简单的做一些实践
选一个框架 —— vue, react, angular
实践 —— 开始做一些小项目进行实践
测试你的APP ——
progressive Webapps
js静态检查 —— TypeScript
学习服务端渲染
学习其他内容 —— canvas, HTML-5, SVG, sourcemaps, functional programming等
持续学习
Last updated
Was this helpful?